虽然在学校学了计算机网络,但还是有些东西要自己去了解。所以这篇博客也算是学校课程和我在网上查找资料总结的一些关于局域网基础技术知识。
一种即插即用、未管理的交换机,不需人工配置的低端交换机。只提供基本的网络连接功能,没有复杂的配置和管理。
仅仅只适用于简单的网络环境,如家庭、小型办公室或工作组等实现基本的网络连接和数据传输。
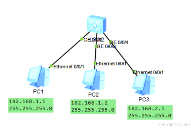
同时,最傻的一点就是,它只能通过同网段的设备访问(掩码相同),如下图:

在上面的拓扑图,就可以看出,PC1和PC2是同一个网络,而PC3却是另一个网段。所以在这个简单的网络拓扑图中,PC1可以访问PC2,却访问不了PC3,如下图的PC1命令行访问结果:

在企业、公司里面的设备是复杂的,这种场景当然不能就是用傻瓜式交换机或者是通过改掩码的方式来增加设备数量,使更多的设备可以互相访问。这种情况下,就需要引用vlan技术。
VLAN(虚拟局域网)技术是一种在交换机上创建多个虚拟网络的方法,可以有效地隔离不同网络流量,提高网络的安全性和管理的灵活性。通过VLAN技术,可以将一个物理网络划分成多个逻辑上的子网络,每个子网络可以有自己的IP地址范围和广播域,从而实现故障隔离和流量管理。
主要的拓扑图:

VLAN技术中,故障隔离和接口模式(Access和Trunk)是两个重要的概念。
- 故障隔离: 故障隔离是指在网络中将故障限制在特定的vlan内,防止其扩散到整个网络。这是通过在交换机上配置vlan来实现的。每个vlan都是一个独立的广播域,广播的信号并不会跨越vlan边界。如果一个vlan内部发生故障,比如广播风暴,它不会影响到其他vlan的正常运行。
- Access接口: Access接口是连接到终端设备(如工作站、打印机等)的交换机端口。在Access模式下,端口只允许一个vlan的流量通过,即该端口配置的vlan ID。Access端口不处理任何标记(Tag)信息,因为它们是直接连接到最终用户设备。
- Trunk接口: Trunk接口是连接交换机与交换机之间或者交换机与路由器之间的端口。在Trunk模式下,端口可以携带多个vlan的流量。Trunk端口使用IEEE 802.1Q标准来标记经过的数据帧,这样数据帧就可以携带vlan信息,允许一个物理链路传输多个vlan的流量。
故障隔离和Access/Trunk接口之间的关系:
展开代码vlan batch 10 20 //创建两个vlan //接口一 int g0/0/1 port link-type access //设置交换机的接口类型 port default vlan 10 //设置各个接口对应的vlan //接口二 int g0/0/2 port link-type access //设置交换机的接口类型 port default vlan 20 //设置各个接口对应的vlan
基本上如下图,就是成功设置故障隔离了

其实,trunk链路配置跟access的配置、命令是大致相同的。只是为了更好的区分access和trunk之间的区别,所以这里再强调一遍:access是只允许一个vlan的流量;而trunk则是允许多个vlan流量通过。
展开代码//确定接口 int g0/0/3 //设置接口类型 port link-type trunk //设置trunk接口通过vlan的类型 port trunk allow-pass vlan 10 20
利用三层交换机实现vlan路由互连的原理都是利用网关。将网关充当中间人,在不同的 vlan交流之间,作为中间人,进行信息筛选,过滤故障等信息,转发正常数据。
展开代码//进入到指定的vlan ing vlan 10 //配置相应的网关和对应的掩码 ip add 192.168.1.254 255.255.255.0
单臂路由(router-on-a-stick)是一种网络技术,它允许通过单个物理路由器接口连接多个虚拟局域网(VLAN)。这种方式通过在路由器的物理接口上配置多个逻辑子接口(或称为“逻辑接口”)来实现不同VLAN之间的通信。每个子接口都与一个特定的VLAN关联,并作为该VLAN的网关 1。
在单臂路由配置中,交换机连接路由器的端口通常被配置为Trunk链路,允许多个VLAN的数据帧通过。而路由器上的物理接口则被划分为多个子接口,每个子接口都配置有对应的VLAN标签(例如802.1Q标签)。这样,当数据包从一个VLAN到达另一个VLAN时,路由器可以识别VLAN标签,并将数据包路由到正确的目的地。
如下图,一个简单的网络:

展开代码//使路由器的一个接口划分为多个子接口 //.10子接口 int g0/0/0.10 //将此接口关联vlan 10网络 dot1q termination vid 10 //.20子接口 int g0/0/0.20 //将此接口关联vlan 20网络 dot1q termination vid 20
需要注意的是,如果你完成上述步骤还不行的话,那应该是华为产品特性的问题,需要在接口打开arp功能
展开代码arp brodcast enable
为了减少管理员一个一个的去配置ip地址,最好就是使用DHCP功能(一般在公司企业里面,都是在汇聚层,即充当网关处进行配置DHCP功能)
展开代码dhcp enable //启用DHCP服务 ip pool for10 创建一个叫"for10"的IP地址池 network 192.168.10.0 mask 255.255.255.0 //为IP地址池设置了可用的IP地址范围,即网络地址为192.168.10.0,子网掩码为255.255.255.0 gateway-list 192.168.10.1 //为IP地址池指定了默认网关 dns-list 223.5.5.5 //为IP地址池指定了DNS服务器地址 int vlan 10 //进入VLAN 10的接口配置 decp select global //选择全局的DHCP设置
单一VLAN创建
展开代码[huawwei]vlan <vlan-id>
批量VLAN创建
展开代码[huawwei]vlan batch {vlan-id1 [to vlan-id2] | vlan-id1 vlan-id2 ...}
批量创建VLAN 10到VLAN 20:vlan batch 10 20 或 vlan batch 10 to 20。
展开代码[huawei]undo vlan <vlan-id>
删除VLAN 20:undo vlan 20。
展开代码[huawei-GigbitEthernet0/0/1]port link-type access [huawei-GigbitEthernet0/0/1]port default vlan <vlan-id>
将GigabitEthernet0/0/1端口加入VLAN 10:port default vlan 10。
展开代码[huawei-GigbitEthernet0/0/1]port link-type trunk [huawei-GigbitEthernet0/0/1]port trunk allow-pass vlan all //允许所有VLAN通过: [huawei-GigbitEthernet0/0/1]port trunk allow-pass vlan <vlan-id1> [to <vlan-id2>] //允许特定VLAN通过
展开代码[huawei-GigbitEthernet0/0/1]port link-type hybrid [huawei-GigbitEthernet0/0/1]port hybrid untagged vlan {{ vlan-id1 [ to vlan-id2 ]} |all} [huawei-GigbitEthernet0/0/1]port hybird tagged vlan {{ vlan-id1 {to vlan-id2]} | all} [huawei-GigbitEthernet0/0/1]port hybird pvid vlan vlan-id
本文作者:zzz
本文链接:
版权声明:本博客所有文章除特别声明外,均采用 BY-NC-SA 许可协议。转载请注明出处!