Hybrid模式是交换机端口的一种配置模式,它允许端口同时携带多个VLAN(虚拟局域网)的流量。Hybrid端口可以指定哪些VLAN的数据帧被打上标签(tagged)和哪些VLAN的数据帧在发送时去除标签(untagged)。这种配置增加了网络的灵活性和安全性,因为管理员可以根据需要控制不同VLAN之间的通信。
Hybrid端口与Trunk端口类似,但在发送数据时,Hybrid端口具有解除多VLAN标签的功能,而Trunk端口通常只允许缺省VLAN的报文发送时不打标签。

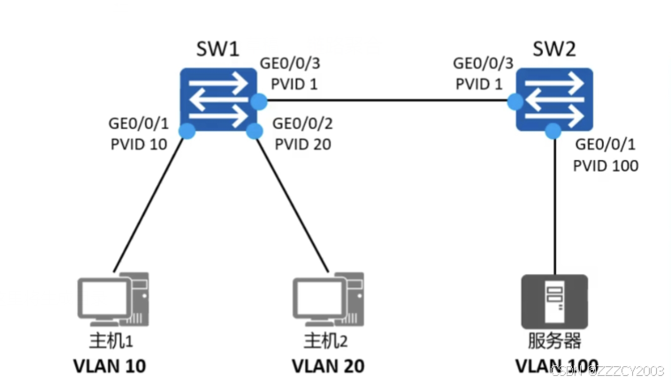
展开代码[SW1]vlan batch 10 20 100 Info: This operation may take a few seconds. Please wait for a moment...done. [SW1]interface GigabitEthernet 0/0/1 [SW1-GigabitEthernet0/0/1]port link-type hybrid [SW1-GigabitEthernet0/0/1]port hybrid pvid vlan 10 [SW1-GigabitEthernet0/0/1]port hybrid untagged vlan 10 100 [SW1-GigabitEthernet0/0/1]q [SW1]interface GigabitEthernet 0/0/2 [SW1-GigabitEthernet0/0/2]port link-type hybrid [SW1-GigabitEthernet0/0/2]port hybrid pvid vlan 20 [SW1-GigabitEthernet0/0/2]port hybrid untagged vlan 20 100 [SW1-GigabitEthernet0/0/2]q [SW1]interface GigabitEthernet 0/0/3 [SW1-GigabitEthernet0/0/3]port link-type hybrid [SW1-GigabitEthernet0/0/3]port hybrid tagged vlan 10 20 100 [SW1-GigabitEthernet0/0/3]q
展开代码[SW2]vlan batch 10 20 100 Info: This operation may take a few seconds. Please wait for a moment...done. [SW2]interface GigabitEthernet 0/0/1 [SW2-GigabitEthernet0/0/1]port link-type hybrid [SW2-GigabitEthernet0/0/1]port hybrid pvid vlan 100 [SW2-GigabitEthernet0/0/1]port hybrid untagged vlan 10 20 100 [SW2-GigabitEthernet0/0/1]q [SW2]interface GigabitEthernet 0/0/3 [SW2-GigabitEthernet0/0/3]port link-type hybrid [SW2-GigabitEthernet0/0/3]port hybrid tagged vlan 10 20 100 [SW2-GigabitEthernet0/0/3]q
本文作者:zzz
本文链接:
版权声明:本博客所有文章除特别声明外,均采用 BY-NC-SA 许可协议。转载请注明出处!